Frp映射地址隐藏端口
约 581 字大约 2 分钟
2026-01-29
带端口的域名很难看(如 xxx.xx:12345)?本篇教程可以教您使用域名SRV解析隐藏端口!(仅限Java版)
经过测试,不一定所有的DNS服务都支持解析SRV记录,部分运营商的DNS服务可能会无法解析,切换到阿里云等其他常见的公共DNS可以解决。
使用 MSLFrp 自带的子域名服务
如果您正在使用 MSLFrp 并且没有您自己的域名,可以使用 MSLFrp 自带的子域服务。
创建并启动您的隧道,映射Minecraft 服务。

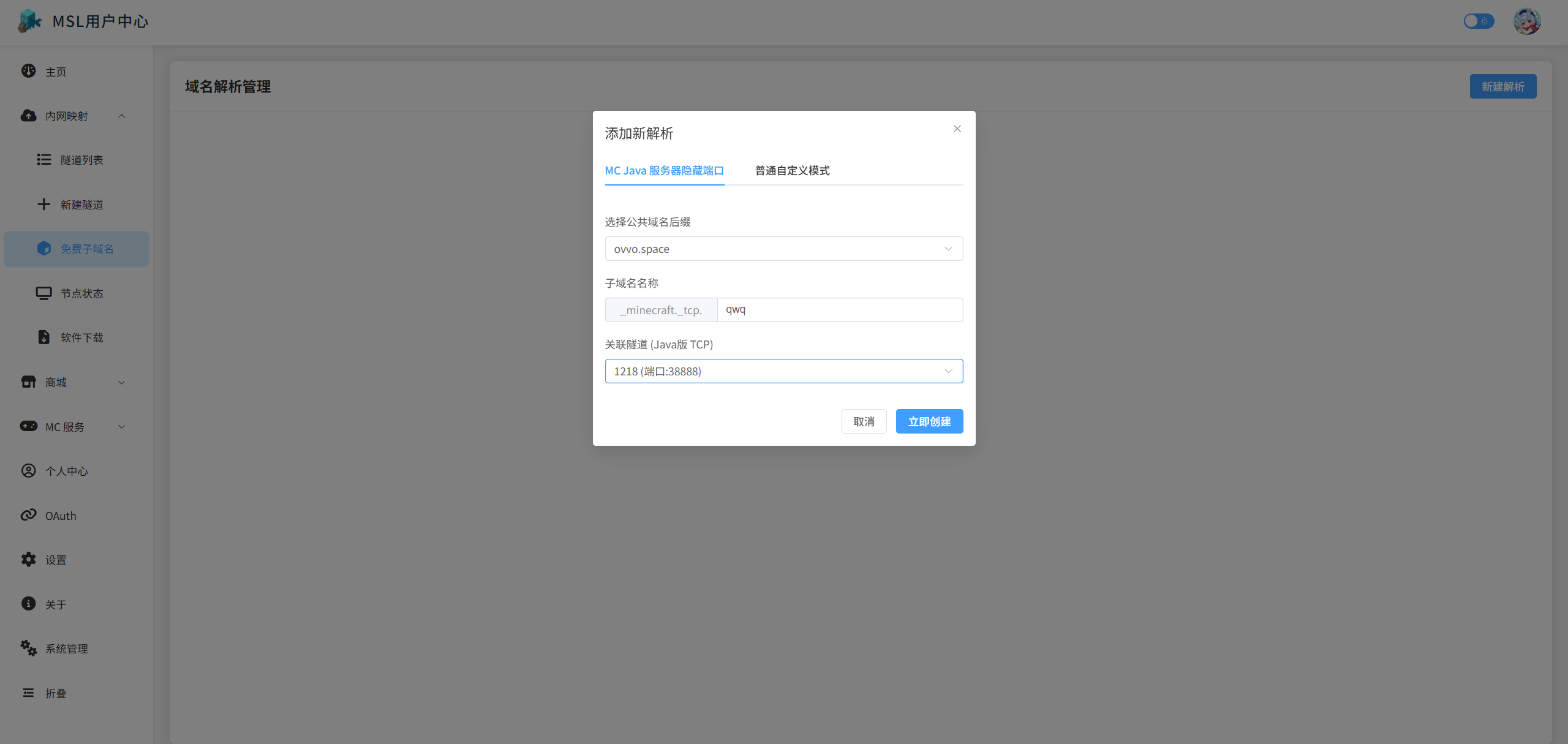
映射成功后,前往MSL用户中心的子域服务页面。点击添加解析记录。
选择一个你心仪的域名后缀,然后填写子域名前缀和选择你刚才创建(启动)的那条Frp隧道,点击创建即可自动解析成功。
子域名前缀什么意思?
比如,你选择的公共域名后缀为ovvo.space。你想使用qwq.ovvo.space作为你的MC服务器连接地址。
那么就在子域名称处填写qwq即可。

创建成功后,会显示您的连接地址,使用此地址即可进入您的服务器。

使用自定义域名实现
这需要您自己有一个域名!如果只是用于MC隐藏端口,没有强制备案要求。
进入您的域名服务商解析控制台,添加解析记录。(这里以阿里云为例)。
域名记录选择 SRV,主机记录填写 _minecraft._tcp.自定义子域名前缀。
记录值:优先级和权重都写 5 即可(如果你有多个地址那就自己考虑了,一般统一写5即可)。
端口填写 您Frp服务商隧道的端口/服务器的端口,目标地址填写 您Frp服务商隧道的连接地址/服务器IP地址 (允许填写IP地址/域名)。

创建成功后即可使用此地址连接。
假如您的域名是xxx.cn,填写的连接地址是_minecraft._tcp.qwq,那么连接地址就是qwq.xxx.cn。
贡献者
更新日志
2026/1/29 17:01
查看所有更新日志
f73af-chore: 更新文档url于
